![[music_data/sound image]](images/table_reference/music_data/sound.png)
music_data/sound
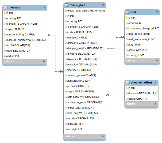
music_data record, music_data_type sound.
The sequence of
instrument-change, midi-device, midi-instrument,
and play elements are combined into a Midi object,
and is stored in the midi table, foreign key sound_id.
The
offset element data is in the direction_offset table, foreign key offset_id.
The
sound element's attribute values are stored in the music_data table.