![[play image]](images/table_reference/play.png)
play
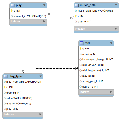
The
play table stores play element data.
A
play record belongs to either:
-
A
soundrecord'sinstrument-change/midi-device/midi-instrument/playsequence. This sequence is stored as amidirecord, foreign keyplay_id. - A note stored in the
music_datatable, foreign keyplay_id.
The
id attribute value is in field element_id.
A play has a list of subelements as defined in the xs:choice section of the
play complexType in the MusicXML schema.
Each of these subelements is a play_type record with foreign key play_id.
See the play_type table definition for more information.