![[time_signature_type image]](images/table_reference/time_signature_type.png)
time_signature_type
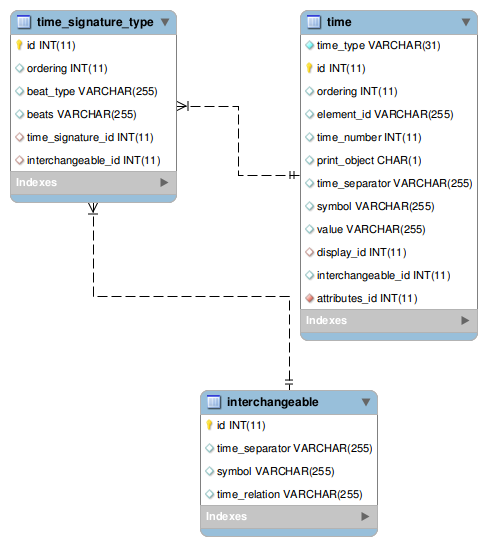
A
time_signature_type record holds the data for the xs:group time-signature in the MusicXML schema.
A list of
time_signature_type records belongs to a time table record when the time_type is
time signature.
The foreign key in time_signature_type is time_signature_id.
An interchangeable type can also have a list of
time_signature_type records.
The foreign key in time_signature_type is interchangeable_id.