![[part_link image]](images/table_reference/part_link.png)
part_link
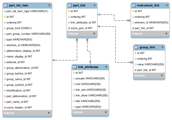
A
part_link record stores values for the complex type part-link.
A part link belongs to a score part, which is a
part_list_item record whose
discrminator value is score part.