![[score_header image]](images/table_reference/score_header.png)
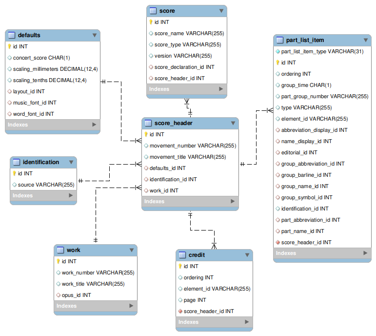
score_header
A
score_header belongs to a score. Foreign key in score is score_header_id.
Metadata records for a score header are in the
work, identification, defaults, and
credit tables.
credit table relation is many-to-one, foreign key score_header_id.
Table
part_list_item holds the part group and score part records found in a part-list element.
Records in part_list_item are stored in the order they are listed in the part-list element using the
ordering field.
Foreign key in part_list_item to the score header is score_header_id.