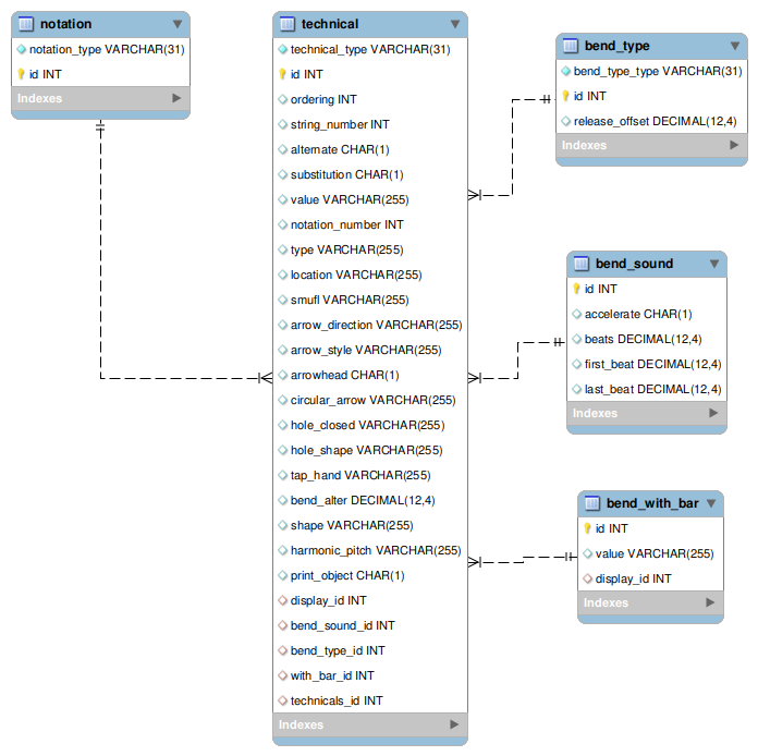
Technicals
A list of technicals is a type of notation record with discriminator value technicals. Individual technical records are in the technical table, joined to the list on field technicals_id.
technical