[harmony_chord image]
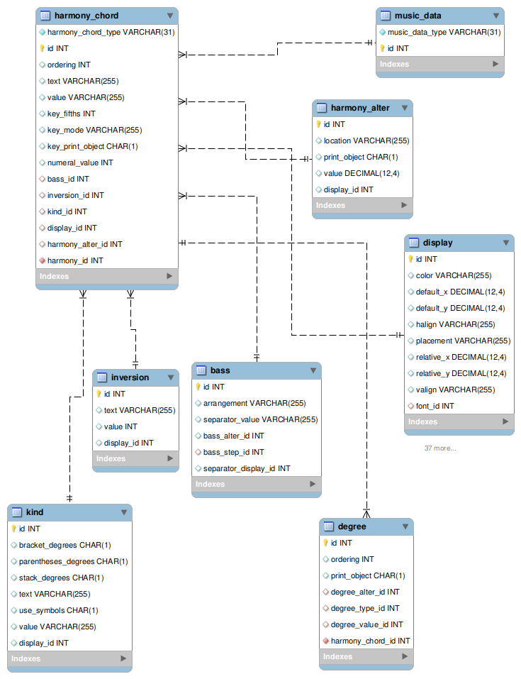
harmony_chord
A list of harmony_chord records belongs to a harmony record in the music_data table, music_data_type harmony, foreign key in harmony_chord is harmony_id.
The harmony_chord table is a single-inheritance table with discriminator field harmony_chord_type. harmony_chord_type values are:
  • root
  • numeral
  • function
Subelements kind, inversion, bass, and degree have their data in separate join tables.
root element harmony chord type:
  • root-step subelement text in value field
  • root-step subelement text attribute value in text field
  • root-step subelement display values in joined display table
  • root-alter subelement values in joined harmony_alter table
numeral element harmony chord type:
  • numeral-root subelement text in numeral_value field
  • numeral-root subelement text attribute value in text field
  • numeral-root subelement display values in joined display table
  • numeral-alter subelement values in joined harmony_alter table
  • subelements of the numeral-key subelement are stored in fields key_fifths, key_mode, and key_print_object
function element harmony chord type:
  • element text in value field
  • display values in joined display table