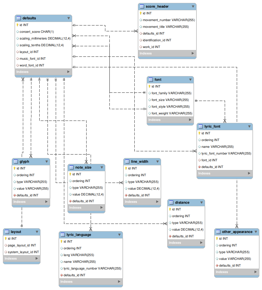
![[defaults image]](images/table_reference/defaults.png)
defaults
Defaults belongs to a score header, foreign key
defaults_id.
music-font and word-font subelements are in table font, foreign keys music_font_id and
word_font_id.
One-to-many
lyric-font and lyric-language subelements are in tables lyric_font and
lyric_language, foreign key defaults_id.
The lyric font's font information is in table font, foreign key font_id.
scaling sublement values are in fields scaling_millimeters and scaling_tenths.
Subelements of
appearance all have a one-to-many relationship and each of its subelement values are stored in tables
line_width, note_size, distance, glyph, and other_appearance.
Each table's foreign key to the defaults table is defaults_id.