[metronome_mark image]
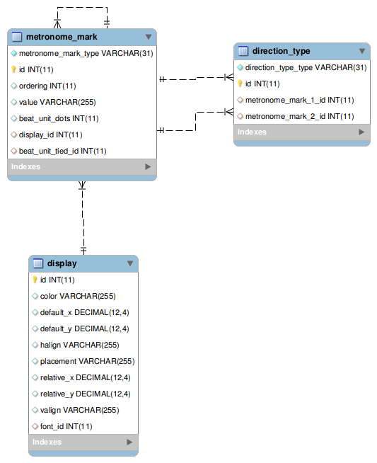
metronome_mark
The metronome_mark table represents the data structure of the first xs:sequence of the xs:choice in the metronome complexType definition in the MusicXML schema. This sequence includes the beat-unit group, and the beat-unit-tied and per-minute elements. The sequence as a whole defines a beat metronome.
The metronome_mark table is a single-inheritance table with the discriminator field metronome_mark_type. The values for the discriminator field are:
  • beat unit
  • per minute
The beat unit type is the combination of the beat-unit group and its following list of beat-unit-tied elements, and is persisted as follows:
The count of the number of beat-unit-dot subelements is in field beat_unit_dots.
The list of beat-unit-tied elements are themselves of type beat unit, and so are stored in table metronome_mark, metronome_mark_type beat unit. The foreign key for the self-join from the beat-unit-tied subelements to the main beat unit record in table metronome_mark is beat_unit_tied_id.
The per minute type has a joined display table record for the font info.
A beat metronome is a direction type in table direction_type, direction_type_type beat metronome, and has two metronome mark parts:
  • A beat unit record in metronome_mark, and its adjoining list of beat-unit-tied records in metronome_mark.
  • A second beat unit type as above, or a per minute metronome_mark record type.
The two records are joined from the beat metronome record in direction_type by foreign keys metronome_mark_1_id and metronome_mark_2_id, respectively.