[metronome_note image]
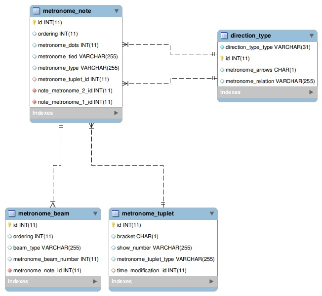
metronome_note
The metronome_note table represents the data structure of the second xs:sequence of the xs:choice in the metronome complexType definition in the MusicXML schema. This sequence includes the metronome-arrows, metronome-note, and metronome-relation elements. The sequence as a whole defines a note metronome.
A note metronome is a direction type in table direction_type, direction_type_type note metronome, and persists as follows:
  • The presence or absence of the metronome-arrows element in boolean field metronome_arrows.
  • The text value of element metronome-relation in field metronome_relation.
  • Two lists of metronome_note records, corresponding to the two lists of metronome-note elements that are separated by the metronome-relation element. A metronome_note record in the first list joins to the note metronome in the direction_type table using foreign key note_metronome_1_id. A metronome_note record in the second list joins to the note metronome in the direction_type table using foreign key note_metronome_2_id.
A metronome_note record persists as follows:
  • The text value of subelement metronome-type in field metronome_type.
  • The count of metronome-dot subelements in field metronome_dots.
  • The list of metronome-beat subelements in table metronome_beam, foreign key metronome_note_id.
  • The type attribute value of subelement metronome-tied in field metronome_tied.
  • The metronome-tuplet subelement in table metronome_tuplet.