![[layout image]](images/table_reference/layout.png)
layout
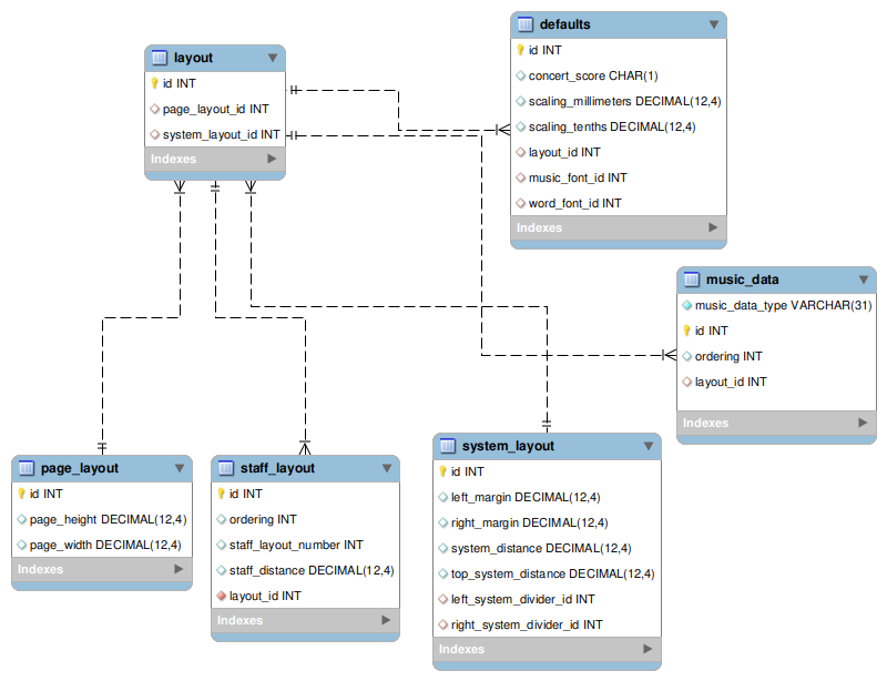
A layout consists of a
page_layout record, a system_layout record, and a list of staff_layout records.
A layout can belong to a
defaults record, or to a print record in the music_data table,
music_data_type print.