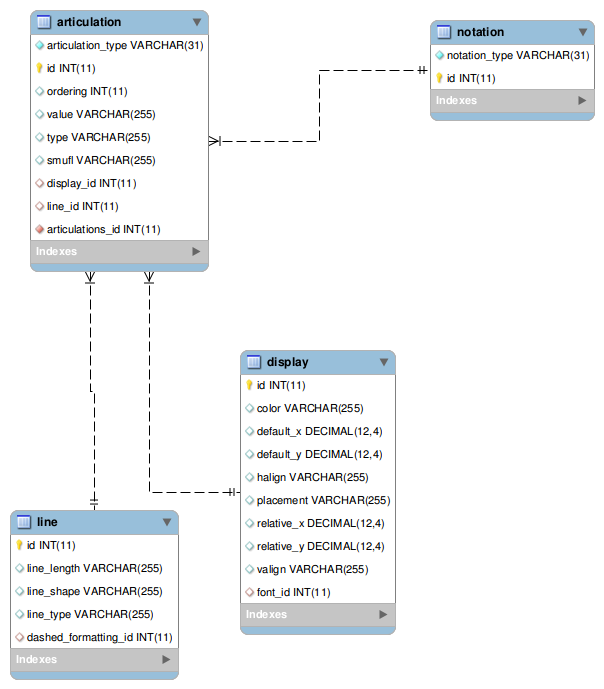
![[articulation image]](images/table_reference/articulation.png)
articulation
An
articulation record is one of a list of articulations. The articulations list is in table notation,
notation_type articulations, to which the articulation record joins.
Field
articulation_type is the discriminator column that indicates the type of articulation.
Values are:
- accent
- breath mark
- caesura
- detached legato
- other articulation
- soft accent
- spiccato
- staccatissimo
- staccato
- stress
- strong accent
- tenuto
- unstress
- doit
- falloff
- plop
- scoop
Lined articulations doit, falloff, plop, and scoop use the
line table.
Field
value: breath mark, caesura, and other articulation element text.