![[link_attributes image]](images/table_reference/link_attributes.png)
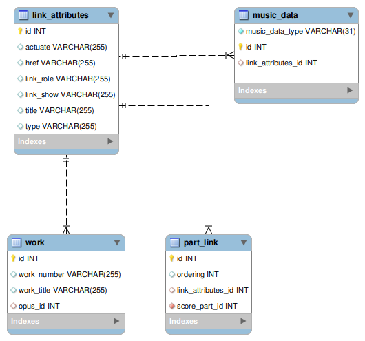
link_attributes
A
link_attributes record stores the data for the link attributes for a work element's opus subelement,
the part-link element,
or a link element which is a music_data record, music_data_type
link.