![[time_modification image]](images/table_reference/time_modification.png)
time_modification
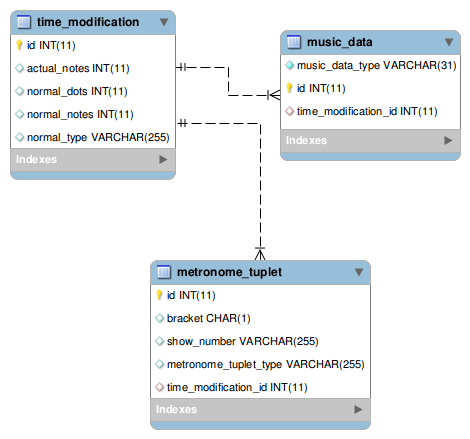
A
time_modification record belongs either to a note in the music_data table,
or a metronome_tuplet record.
Foreign key in either case is time_modification_id.
Field
normal_dots contains the count of the normal-dot subelements.