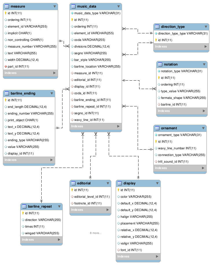
![[music_data/barline image]](images/table_reference/music_data/barline.png)
music_data/barline
music_data record, music_data_type barline
The
bar-style subelement text is in field bar_style.
Its color info is stored in a display table record.
The
location attribute is in field barline_location.
The
segno and coda attributes are music_data fields segno and
coda.
Other notable table associations are:
wavy-lineis a record in tableornament,ornament_typewavy line.segnoandcodasubelement data are in tabledirection_type,direction_type_typesegnoandcoda, respectively.- The list of
fermatasubelements are in thenotationtable,notation_typefermata, foreign keybarline_id. endingandrepeatsubelements are in tablesbarline_endingandbarline_repeat.