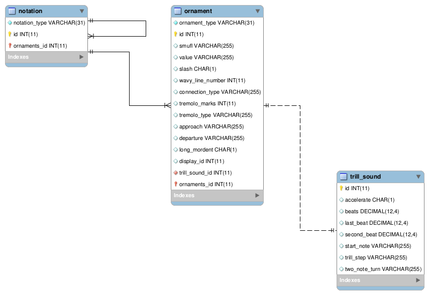
Ornaments
Lists of ornaments are a type of notation with a discriminator value of ornaments in the notation table. Individual ornament records are stored in the ornament table, and joined on its ornaments_id field.
The ornaments record in the notation table also has a one-to-many self-join on its ornaments_id field for the list of accidental marks (which are a type of notation) belonging to the ornaments list.
ornament