![[degree image]](images/table_reference/degree.png)
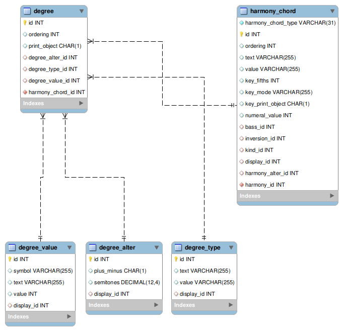
degree
Stores the values for the
degree element.
Has a one-to-many relationship with
harmony_chord, foreign key harmony_chord_id.
degree_value, degree_alter, and degree_type subelement values are
put in joined tables for clarity.