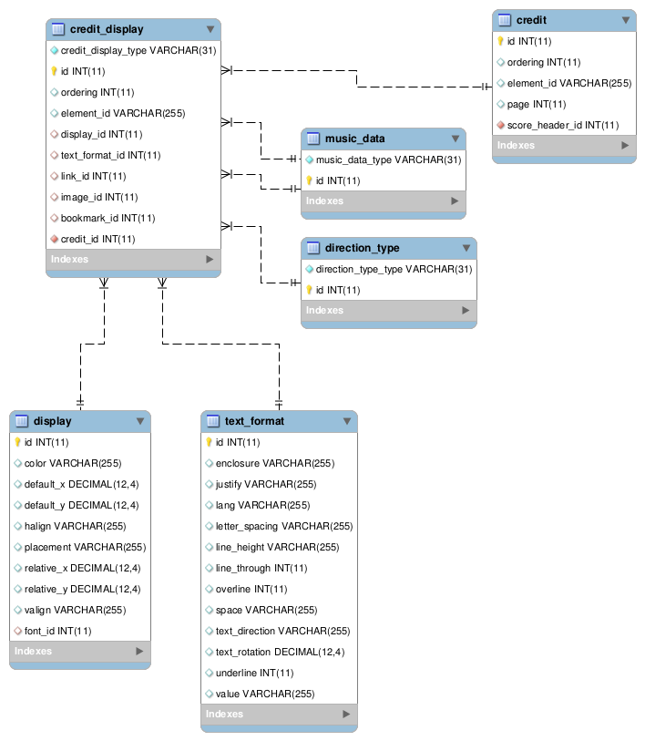
![[credit_display image]](images/table_reference/credit_display.png)
credit_display
The
credit element's subelements link, bookmark, credit-image,
credit-words, and credit-symbol are collectively implemented as credit_display records.
A credit has a list of credit display items, joined on field
credit_id.
credit_display is a single-inheritance table, discriminator column credit_display_type.
Discriminator values are:
- credit image
- credit words
- credit symbol
- link
- bookmark
Both link and bookmark are types of music data. A link or bookmark record is in the
music_data table,
music_data_type link or bookmark, and joined to credit_display on fields
link_id or bookmark_id
Credit image is a type of image, a direction type, discriminator field
direction_type_type value
image. Foreign key in credit_display is image_id.
Credit words and credit symbol are formatted text types,
so text, formatting, and display values are stored in tables
text_format and display.