![[text_display image]](images/table_reference/text_display.png)
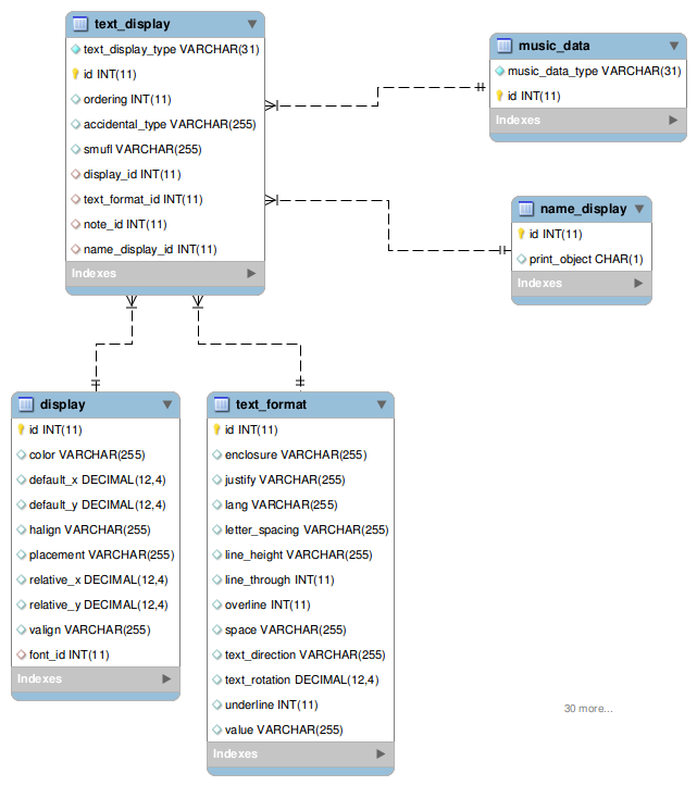
text_display
A
text_display record represents the display-text/accidental-text choice that appears in both the
notehead-text and name-display complexType.
text_display is a single-inheritance table with discriminator column text_display_type.
Discriminator values are;
- display text
- accidental text
Both text display types are implemented as formatted display types.
That is, they have both an associated
display record and an associated text_format record.
Foreign keys are display_id and text_format_id.
The text value is in
text_format, field value, as with all formatted display objects.
Field
accidental_type stores the accidental-text element value.
The
notehead-text element of a note has a list of text display records
that join from text_display (foreign key note_id) to the note record in
music_data.
A name display type has a list of text display records
that join from
text_display (foreign key name_display_id) to the name_display record.