![[identification_type image]](images/table_reference/identification_type.png)
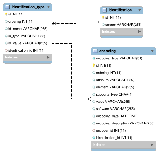
identification_type
An
identification_type record can be either:
An
identification element's creator, rights, and relation subelements.
An
encoding element's encoder subelement.
In either case, the
id_name is the subelement name, id_type is the subelement's type attribute value, and
id_value is the subelement's text data.