![[credit image]](images/table_reference/credit.png)
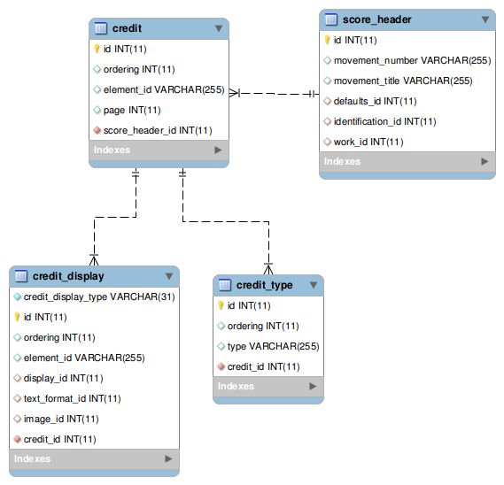
credit
The list of credits in a score header join to table
score_header on foreign key
score_header_id.
credit-type subelements are stored in joined table credit_type.
link, bookmark, credit-image, credit-words, and credit-symbol subelements are processed and stored as
credit_display records.
See credit_display for more details.