![[editorial image]](images/table_reference/editorial.png)
editorial
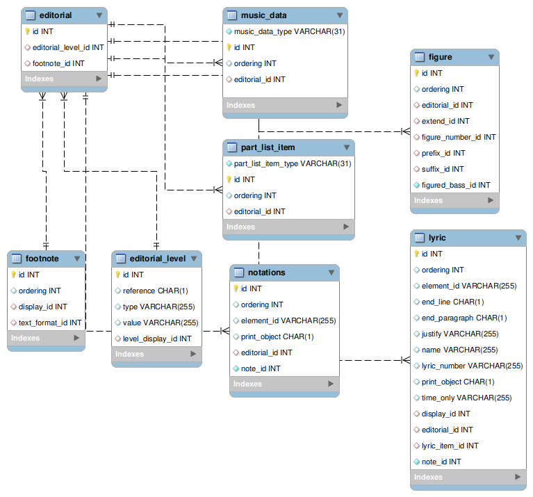
Editorial info can be attached to a wide variety of items, including:
music_data table records, music_data_type values attributes,
barline, harmony, figured bass, and backup
part-group element data, found in table part_list_item, part_list_item_type value
part group.