![[bass image]](images/table_reference/bass.png)
bass
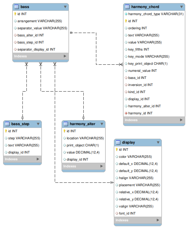
A
bass record belongs to a harmony_chord record, foreign key bass_id.
The
bass-alter element data is in table harmony_alter, foreign key bass_alter_id.
Element
bass-separator data is separated into two fields: the element text is in field separator_value,
and the display fields are in a display table record joined on field separator_display_id.