![[music_data/direction image]](images/table_reference/music_data/direction.png)
music_data/direction
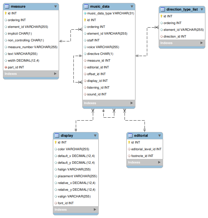
music_data record, music_data_type direction.
Many-to-one join to
direction_type_list, foreign key direction_id.
Each direction_type_list record joins to a list of direction_type objects.
A
direction music_data_type record in the music_data table represents a direction element,
and a direction_type_list record represents a direction-type element.
Individual subelements of direction-type are stored in the direction_type table.
Field
sound_id is a join to a sound record, which is also in the music_data table,
music_data_type value sound.
Field
listening_id is a join to a listening record, which is also in the music_data table,
music_data_type value listening.