[music_data/attributes image]
music_data/attributes
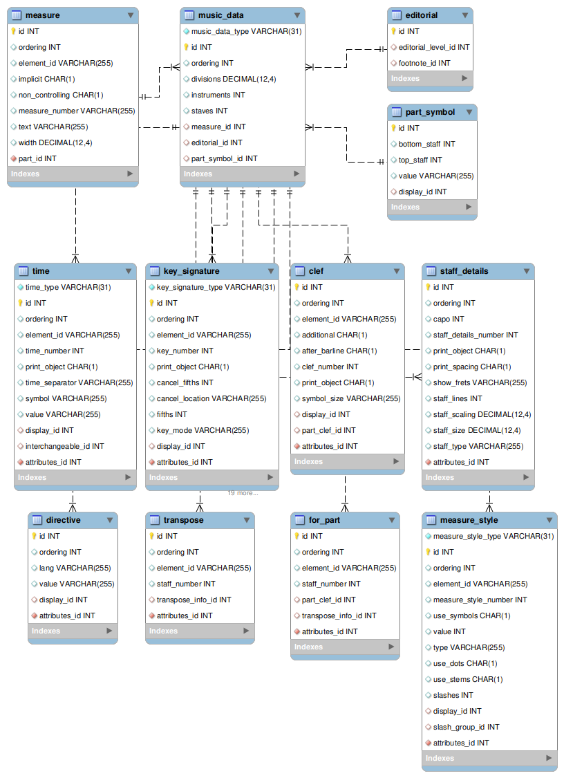
music_data record, music_data_type attributes.
Scalar values in the music_data table:
  • divisions
  • instruments
  • staves
  • arrangement
  • system_relation
One-to-one relationships to records in other tables:
  • editorial
  • part_symbol
Many-to-one relationships, with foreign key attributes_id:
  • time
  • key_signature
  • clef
  • staff_details
  • directive
  • transpose
  • for_part
  • measure_style